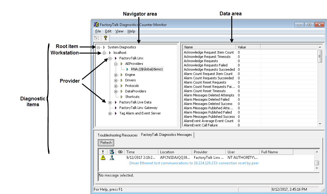
Navigator area
By default, the Navigator area shows a single root item called Diagnostics. The property associated with this item, Number of Monitored Workstations, is shown in the Data area.
When you add a workstation, FactoryTalk Diagnostics Counter Monitor automatically looks for installed providers (
FactoryTalk Linx
, FactoryTalk Linx Gateway
, and FactoryTalk Live Data) on that workstation. When detected, they are shown on the tree with the associated workstation.
Selecting a diagnostic item in the Navigator area shows its properties, if it has any, in the Data area.
The Navigator area is updated each time you:
- Add a workstation
- Remove a workstation
Provide Feedback