SOCKET_INFO
L'istruzione SOCKET_INFO restituisce informazioni per un'istanza socket come codici di errore e stato di esecuzione. Le uscite vengono aggiornate in modo asincrono dalla scansione del programma.
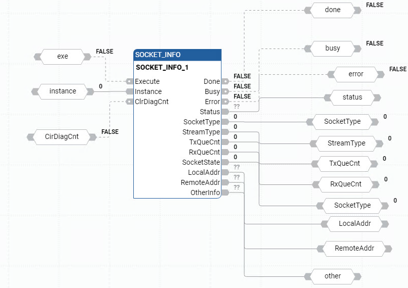
Lingue supportate: Diagramma a blocchi funzione, Diagramma Ladder, Testo strutturato.
Questa istruzione vale per i controllori L20E, L50E e L70E.
SOCKET_INFO

Parametro | Tipo di parametro | Tipo di dati | |
|---|---|---|---|
Execute | Ingresso | BOOL | Abilitazione del blocco istruzione.
|
Instance | Ingresso | UDINT | Copia il Socket Handler restituito da un'istruzione SOCKET_CREATE o SOCKET_ACCEPT per eliminare il rispettivo socket.
Se Instance è 0, restituisce un riepilogo di tutte le istanze Socket. |
ClrDiagCnt | Ingresso | BOOL |
Come TCP e UDP, l'indice dell'array OtherInfo da 1 a 6. Se l'Istanza è 0, cancellare l'indice dell'array OtherInfo da 7 a 14. |
Done | Uscita | BOOL | Indica se l'operazione è stata completata.
L'output viene aggiornato in modo sincrono alla scansione del programma. |
Busy | Uscita | BOOL |
L'output viene aggiornato in modo sincrono alla scansione del programma. |
Error | Uscita | BOOL | Indica che si è verificato un errore. TRUE: È stato rilevato un errore. FALSE: Nessun errore. L'output viene aggiornato in modo sincrono alla scansione del programma. |
Status | Uscita | SOCK_STATUS | Stato definito utilizzando il Tipo di dati SOCK_STATUS che contiene le informazioni ErrorID, SubErrorID e StatusBits. L'output viene aggiornato in modo sincrono alla scansione del programma. |
SocketType | Uscita | USINT | Tipo di istanza Socket:
Se l'Istanza Socket_Info è 0, SocketType viene visualizzato come 0. |
StreamType | Uscita | USINT | Tipo di Socket Stream:
Se l'Istanza Socket_Info è 0, StreamType viene visualizzato come 0. |
TxQueCnt | Uscita | USINT | Numero di messaggi Tx attualmente in coda. Se l'Istanza Socket_Info è 0, TxQueCnt viene visualizzato come 0. |
RxQueCnt | Uscita | USINT | Numero di messaggi Rx attualmente in coda. Se l'Istanza Socket_Info è 0, RxQueCnt viene visualizzato come 0. |
SocketState | Uscita | USINT | Informazioni sullo stato dell'istruzione Socket. Per maggiori informazioni fare riferimento a Stato macchina Socket. Se l'Istanza Socket_Info è 0, SocketState viene visualizzato come 0. |
LocalAddr | Uscita | SOCKETADDR_CFG | Indirizzo locale per il socket. Per ulteriori informazioni, fare riferimento a Tipo di dati SOCKADDR_CFG. Se l'Istanza Socket_Info è 0, LocalAddr viene visualizzato come 0. |
RemoteAddr | Uscita | SOCKETADDR_CFG | Indirizzo remoto per il socket. Per ulteriori informazioni, fare riferimento a Tipo di dati SOCKADDR_CFG. RemoteAddr viene visualizzato come 0 nei casi seguenti:
|
OtherInfo | UDINT[1..15] | L'Istanza socket è configurata come TCP, la descrizione dell'indice del vettore è:
Istanza Socket configurata come UDP, la descrizione dell'indice Array è:
Istanza Socket configurata come 0, la descrizione dell'indice Array è:
|
Esempi di SOCKET_INFO
Esempio di diagramma a blocchi funzionali SOCKET_INFO

Esempio di diagramma ladder SOCKET_INFO

Esempio di testo strutturato SOCKET_INFO

Risultati

Fornire un feedback