SOCKET_INFO
La instrucción SOCKET_INFO devuelve información de una instancia de socket tal como códigos de error y estados de ejecución. Las salidas se actualizan de forma síncrona desde la exploración del programa.
Idiomas compatibles: Diagrama de bloque de funciones, diagrama de lógica de escalera y texto estructurado.
Esta instrucción se aplica a los controladores L20E, L50E y L70E.
SOCKET_INFO

Parámetro | Tipo de parámetro | Tipo de datos | |
|---|---|---|---|
Execute | Entrada | BOOL | Habilitar bloque de instrucción.
|
Instance | Entrada | UDINT | Copie el Controlador de socket devuelto a partir de una instrucción SOCKET_CREATE o SOCKET_ACCEPT para borrar el socket respectivo.
Si la instancia es 0, devuelve un resumen de todas las instancias de socket. |
ClrDiagCnt | Entrada | BOOL |
Por ejemplo, el valor OtraInfo de TCP y UDP, Índice de matriz 1 a 6. Si el valor Ocurrencia es 0, borre el valor OtraInfo, Índice de matriz 7 a 14. |
Done | Salida | BOOL | Indica si la operación está completa.
La salida se actualiza de forma síncrona desde la exploración del programa. |
Busy | Salida | BOOL |
La salida se actualiza de forma síncrona desde la exploración del programa. |
Error | Salida | BOOL | Indica que se ha producido un error. CIERTO: Se ha detectado un error. FALSO: No hay error. La salida se actualiza de forma síncrona desde la exploración del programa. |
Status | Salida | SOCK_STATUS | El estado se define utilizando el Tipo de datos SOCK_STATUS que contiene información de ErrorID, SubErrorID y StatusBits. La salida se actualiza de forma síncrona desde la exploración del programa. |
SocketType | Salida | USINT | Tipo de instancia de socket:
Si el valor Ocurrencia de Socket_Info es 0, TipoDeSocket se muestra como 0. |
StreamType | Salida | USINT | Tipo de secuencia de socket:
Si el valor Ocurrencia de Socket_Info es 0, TipoDeSecuencia se muestra como 0. |
TxQueCnt | Salida | USINT | Número de mensajes de Trans que hay actualmente en la cola. Si el valor Ocurrencia de Socket_Info es 0, CantTransEnCola se muestra como 0. |
RxQueCnt | Salida | USINT | Número de mensajes de Recep que hay actualmente en la cola. Si el valor Ocurrencia de Socket_Info es 0, CantRecepEnCola se muestra como 0. |
SocketState | Salida | USINT | Información de estado de la instrucción de socket. Para obtener más información, consulte Máquina de estado de socket. Si el valor Ocurrencia de Socket_Info es 0, EstadoDeSocket se muestra como 0. |
LocalAddr | Salida | SOCKETADDR_CFG | Dirección local para el socket. Para obtener más información, consulte Tipo de datos SOCKADDR_CFG. Si el valor de Ocurrencia de Socket_Info es 0, DirecLocal se muestra como 0. |
RemoteAddr | Salida | SOCKETADDR_CFG | Dirección remota para el socket. Para obtener más información, consulte Tipo de datos SOCKADDR_CFG. El valor DirecRemota se muestra como 0 en los casos siguientes:
|
OtherInfo | UDINT[1..15] | Ocurrencia de socket configurada como TCP; la descripción del Índice de matriz es la siguiente:
Instancia de socket configurada como UDP; la descripción de Índice de matriz es la siguiente:
Instancia de socket configurada como 0; la descripción de Índice de matriz es la siguiente:
|
Ejemplos de SOCKET_INFO
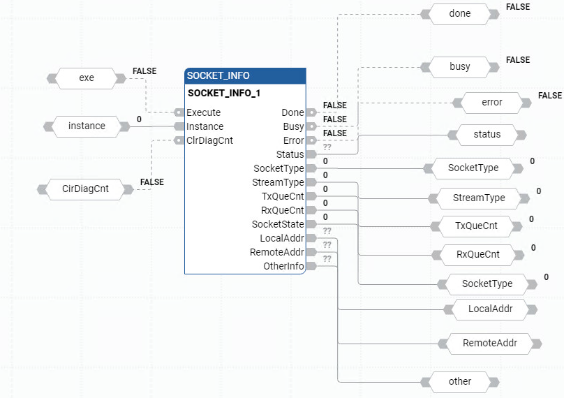
Ejemplo de diagrama de bloque de funciones SOCKET_INFO

Ejemplo de diagrama de lógica de escalera SOCKET_INFO

Ejemplo de texto estructurado SOCKET_INFO

Resultados

Entregue su opinión