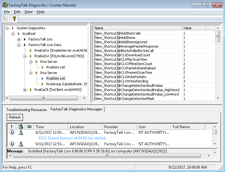
Use FactoryTalk Diagnostics Counter Monitor with FactoryTalk Live Data

FactoryTalk Diagnostics Counter Monitor
shows diagnostic information about the
FactoryTalk Live Data
runtime operation:
  • Diagnostics counters are shown as properties at the
    FactoryTalk Live Data
    server and
    FactoryTalk Live Data
    client levels.
  • Individual diagnostic items are shown as children of their corresponding group connections.
    DiagnosticsCounterMonitor Linked Icons PNG File Template
    TIP:
    • FactoryTalk Live Data
      supports diagnostics counters only under Win32 operating system, and does not support diagnostics counters in WinCE operating system.
      FactoryTalk Live Data
      diagnostics counters only support TCP/IP protocol.
    • To prevent performance degradation, run only one instance of
      FactoryTalk Diagnostics Counter Monitor
      at a time, and close the tool when you have finished troubleshooting.
Provide Feedback
Have questions or feedback about this documentation? Please submit your feedback here.
Normal