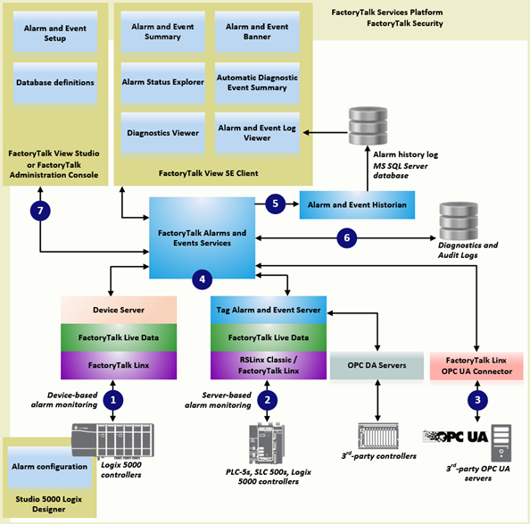
FactoryTalk Alarms and Events components
This diagram shows a high-level view of the components of the
FactoryTalk Alarms and Events
system.

With device-based alarm monitoring that is available with the Studio 5000 Logix Designer application, pre-built alarms or alarm instructions are configured and then downloaded into a
Studio 5000
controller. The controller detects alarm conditions and notifies alarms and events services of alarm states. Software components publish this information to a device server. From the device server, the information can be logged to a database and monitored from FactoryTalk View graphic displays.Use device-based alarm monitoring with
Studio 5000
controllers, programmed with the Logix Designer
application, communicating through Rockwell Automation
Device Servers (FactoryTalk Linx
).
If you are not using
Studio 5000
controllers, or if you do not want to use the pre-built alarming available with the Logix Designer application, use server tag-based alarm monitoring. The server tag-based Alarm and Event servers monitor controllers for alarm conditions through data servers and publish event information for display and logging. These data servers serve tags, or data items, contained in OPC DA (Data Access) servers. Clients that need access to data items, such as FactoryTalk View Studio
and FactoryTalk Transaction Manager
, use data server application elements referenced from the FactoryTalk Directory
to locate the computers that are hosting OPC DA 2.0 compliant data servers.Use the server tag-based alarm monitoring for
Studio 5000
controllers, PLC-5 devices, and SLC 500 devices communicating through Rockwell Automation
Device Servers (FactoryTalk Linx
), or for third-party controllers communicating through OPC DA data servers.
OPC UA alarm monitoring captures alarm information originated from third-party OPC UA servers.
FactoryTalk Linx
OPC UA Connector routes the alarm information to FactoryTalk Alarms and Events
for display and logging.
FactoryTalk Alarms and Events
servicesDevice-based alarms, tag-based alarms and events, and OPC UA alarms are published to
FactoryTalk Alarms and Events
services, which then route the information to FactoryTalk Alarms and Events
objects hosted in FactoryTalk View
, the alarm and event history log, and to diagnostic logs and audit logs.
The Alarm and Event Historian is a logging component that installs silently as part of the
FactoryTalk Alarms and Events
software. It manages connections between alarm servers and databases and logs data from each alarm server to an alarm history database. An Alarm and Event Log Viewer allows viewing and printing data from alarm history databases. Third-party database tools can also retrieve, view, analyze, and print alarm history information.To use alarm and event logging, install
SQL Server
separately, or use an existing SQL Server
database. See the release notes for FactoryTalk Alarms and Events
for the latest qualified versions of SQL Server
.
FactoryTalk Diagnostics
routes messages generated by FactoryTalk Alarms and Events
to Local logs on the computers hosting FactoryTalk components, and optionally to a centralized database log. Audit messages are routed to the Local log as well and to the FactoryTalk Audit Log if FactoryTalk
AssetCentre is installed.
These components define alarm conditions, set up alarm servers, view and interact with alarm conditions, and view and run reports on historical alarm information:
- Alarm and Event BannerUse the Alarm and Event Banner object, embedded in aFactoryTalk Viewgraphic display, to monitor and respond to the most serious alarms requiring immediate attention.
- Alarm and Event Log ViewerUse the Alarm and Event Log Viewer object, embedded in aFactoryTalk Viewgraphic display, to view, filter, and print historical alarm information stored inSQL Serverdatabases.
- Alarm and Event SummaryUse the Alarm and Event Summary object, embedded in aFactoryTalk Viewgraphic display, to acknowledge, disable, suppress, filter, and sort alarms during runtime.
- Alarm Status ExplorerUse the Alarm Status Explorer object, embedded in aFactoryTalk Viewgraphic display, to enable or disable alarms, suppress or unsuppress alarms, shelve or unshelve alarms, and view operator comments.
- Automatic Diagnostic Event SummaryUse the Automatic Diagnostic Event Summary object, embedded in aFactoryTalk Viewgraphic display, to suppress, unsuppress, filter, and sort diagnostic events during runtime.
- Alarm Server SetupUse eitherFactoryTalk View StudioorFactoryTalk Administration Consoleto addRockwell AutomationDevice Servers (as part of configuringFactoryTalk Linxdata servers) and Tag Alarm and Event Servers to aFactoryTalkapplication.
- Database definitionsUse database definitions to define logging options from an alarm server to aSQL Serverdatabase.
- Diagnostics ViewerUse the Diagnostics Viewer to view, filter, and export system-generated diagnostic messages. Run the Diagnostics Viewer from eitherFactoryTalk View StudioorFactoryTalk Administration Console.
- FactoryTalkAudit LogUse theFactoryTalkAudit Log to view and manage audit messages routed byFactoryTalk Diagnostics. To access the Audit Log, useFactoryTalkAssetCentre software.
Provide Feedback