Loading
Innovation Center LOGO

Balance de energía usando tabla de vapor

La gestión deseada de la cantidad de energía térmica en la planta, cada día, cobra mayor relevancia en la operación, dado que repercute en los costes operativos variables, así como en la huella de carbono. - [Tiempo de Implementación: 60 minutos]
Innovation Center Home Page
Futuristic radiation power plant generating clean energy, glowing reactor core visible through protective shielding, high-tech sustainable technology , alternative energy, eco-friendly
AHIC Color Logo
  • Visión general
  • Guía de Implementación
Innovation Center Home Page

El manejo adecuado de la cantidad de energía térmica en planta, todos los días toma más relevancia en la operación, dado que impacta los costos variables de operación, así como la huella de carbón del producto y de la compañía, por esto cualquier tipo de industria, como CPG, química, Petróleo y Gas, farmacéutica entre otras, se ha vuelto un KPI clave en la de producción, por ello las compañías están interesadas en conocer la cantidad de energía especifica que usan sus materias primas en el momento adecuado, brindar esta información a la persona adecuada, para tomar decisiones adecuadas.

La aplicación que se presenta tiene el cálculo del balance de materia para tres tipos de fuentes de energía, denominadas así:

  • LP, Low Pressure, por su denominación en Ingles,
  • MP, Medium Pressure, por su denominación en Ingles,
  • HP, High Pressure, por su denominación en Ingles,

Y cada una de ellas es evaluada ante un flujo de:
1000 Kg/h, 5000 Kg/h y 10.000 Kg/h, con el fin de tener un balance de energía instantáneo en [].
 

 

¿Para qué sirve esto?

La aplicación de configuración de un balance de energía para unas condiciones específicas de operación, que cubren regiones de baja presión, media presión y alta presión, las cuales se describen arriba. Se usa Studio5000, las librerías de PlantPAx versión 4.1 para las librerías de Vapor, el FTLogix Echo, para la configuración y simulación, en las cantidades de energía y flujos, así el usuario podrá modificar las variables que se mencionan abajo, con el fin de explorar más a detalle su configuración:

  • Variación de Temperatura
  • Variación de Presión
  • Cantidad de Energía en tiempo real
  • Región de termodinámica donde se encuentra a T y P, con respecto a sus Tsat y Psat el vapor de agua

Características Generales

La configuración de un balance de energía en condiciones de baja, media y alta presión, que ofrece las siguientes características:

  • Referencia de flujo ajustable de vapor.
  • Uso de las tablas de Vapor en Baja, Media y Alta presión.

 

Ventajas:

  • Muestra la integración de herramientas de las librerías de proceso PlantPAx en la configuración de equipos de proceso.
  • Muestra el uso de Studio 5000 en el modelamiento dinámico de cálculos de balance de energía.
  • Permite relacionar el Studio 5000 con herramientas de simulación como el FTLogix Echo.
  • Agiliza el tiempo de configuración de los balances de energía de baja, media, y alta presión usando las librerías de vapor.
  • Exhibe escalabilidad y repetibilidad para adaptarse a diversos entornos industriales.
  • Permitir modificaciones ágiles y precisas según las necesidades cambiantes.
  • Optimizar el rendimiento en términos de eficiencia y productividad.
 

Descargas

Tenga en cuenta: deberá aceptar los Términos y Condiciones para cada descarga.

Archivo descargable ›
Términos y condiciones Aceptación. ROCKWELL AUTOMATION PROPORCIONARÁ ACCESO A LOS PRODUCTOS DE ROCKWELL (BUENAS PRÁCTICAS, APLICACIONES Y CONOCIMIENTOS) CON LA CONDICIÓN DE QUE USTED ACEPTE Y CUMPLA LOS SIGUIENTES TÉRMINOS Y CONDICIONES. USTED ACEPTA ESTAR OBLIGADO POR LOS TÉRMINOS DE ESTE ACUERDO DESCARGANDO, INSTALANDO, COPIANDO O UTILIZANDO PRODUCTOS. SI ACEPTA ESTOS TÉRMINOS EN NOMBRE DE OTRA PERSONA, EMPRESA U OTRA ENTIDAD LEGAL, USTED REPRESENTA Y GARANTIZA QUE TIENE AUTORIDAD COMPLETA PARA OBLIGAR A ESA PERSONA, EMPRESA O ENTIDAD LEGAL A ESTOS TÉRMINOS. SI NO ACEPTA ESTOS TÉRMINOS, NO DESCARGUE, INSTALE, COPIE, ACCEDA NI UTILICE EL SOFTWARE Y/O LOS PRODUCTOS Y SERVICIOS EN LA NUBE. 1. Rockwell Automation conserva la propiedad intelectual de todos los Productos y la documentación relacionada. No se otorgan derechos ni licencias distintos de los establecidos en este Acuerdo. La Empresa otorga a Rockwell Automation una licencia no exclusiva, mundial, libre de regalías, perpetua y no revocable para utilizar cualquier comentario que la Empresa proporcione con respecto a los Productos, incluso si la Empresa ha designado los comentarios como confidenciales. Rockwell Automation tendrá derecho a utilizar los comentarios sin restricción ni compensación para la Empresa. 2. La empresa no puede subarrendar, ceder, otorgar licencias, sublicenciar o transferir de otro modo ninguno de los Productos sin el consentimiento previo por escrito de Rockwell Automation. La empresa no puede asignar ni transferir de ninguna manera los derechos de acceso a los Productos sin el consentimiento previo por escrito de Rockwell Automation. Se prohíbe cualquier ensamblaje inverso, ingeniería inversa, des compilación y creación de trabajos derivados basados en los Productos por parte de la Empresa. 3. La Empresa reconoce que los Productos proporcionados en virtud de este Acuerdo son Información confidencial de Rockwell Automation y están protegidos por derechos de autor, patentes, marcas registradas y/o secretos comerciales vigentes o pendientes de Rockwell Automation, y la Empresa acepta mantener la confidencialidad al no divulgar los Productos o la documentación a terceros sin el consentimiento previo por escrito de Rockwell Automation y para proteger la confidencialidad de los Productos como lo haría con la información confidencial de ella misma. La Empresa acepta que su obligación de confidencialidad en virtud de este párrafo sobrevivirá a la expiración o terminación de este Acuerdo. 4. La Empresa acepta que los Productos provistos bajo este Acuerdo son modelos y ejemplos y su aplicación y resultados pueden variar dependiendo de las condiciones de cada cliente y proyecto. Rockwell Automation no garantiza los mismos resultados en cada caso. Este Acuerdo no se interpretará de ninguna manera como un compromiso por parte de Rockwell Automation en ningún momento para fabricar y/u ofrecer Productos para la venta. No existe un acuerdo a nivel de servicio explícito o implícito asociado con el uso de los Productos. Rockwell Automation no garantiza que las funciones contenidas en los Productos cumplan con los requisitos de la Empresa. La Empresa acepta usar todos los Productos solo de acuerdo con las instrucciones y solo para los usos previstos identificados en la documentación. 5. EXCLUSIÓN DE GARANTÍAS Y LIMITACIÓN DE RESPONSABILIDAD. LOS PRODUCTOS SE PROPORCIONAN "TAL CUAL". ROCKWELL AUTOMATION RENUNCIA A TODAS LAS GARANTÍAS, EXPLÍCITAS, IMPLÍCITAS O LEGALES, INCLUYENDO SIN LIMITACIÓN CUALQUIER GARANTÍA DE COMERCIABILIDAD O IDONEIDAD PARA UN PROPÓSITO EN PARTICULAR. ROCKWELL AUTOMATION NIEGA EXPLÍCITAMENTE TODAS LAS GARANTÍAS DE NO INFRACCIÓN Y NO GARANTIZA EXPRESAMENTE QUE LOS PRODUCTOS, EN SU TOTALIDAD O EN PARTE, ESTARÁN LIBRES DE ERRORES O VULNERABILIDADES DE SEGURIDAD. EN NINGÚN CASO, ROCKWELL AUTOMATION SERÁ RESPONSABLE DE (i) LA PÉRDIDA DE BENEFICIOS, LA PÉRDIDA DE AHORROS, EL TIEMPO DE INACTIVIDAD, LOS DAÑOS ESPECIALES, INDIRECTOS O CONSECUENTES DE CUALQUIER TIPO, O (ii) CUALQUIER LESIÓN PERSONAL, DAÑO A LA PROPIEDAD O DAÑO AL MEDIO AMBIENTE QUE SURJA DE O EN RELACIÓN CON ESTE ACUERDO, YA SEA EN UNA ACCIÓN CONTRACTUAL, DE RESPONSABILIDAD ESTRICTA O DE AGRAVIO, INCLUYENDO NEGLIGENCIA. 6. LA EMPRESA ACUERDA INDEMNIZAR Y EXIMIR A ROCKWELL AUTOMATION DE TODOS LOS COSTOS, PREMIOS, DAÑOS, GASTOS Y HONORARIOS (INCLUIDOS LOS HONORARIOS DE LOS ABOGADOS) RESULTANTES O RELACIONADOS CON CUALQUIER RECLAMACIÓN DE TERCEROS (INCLUYENDO EMPLEADOS Y AGENTES DE LA EMPRESA) CONTRA ROCKWELL AUTOMATION, SUS DISTRIBUIDORES, AGENTES, FUNCIONARIOS, DIRECTORES O EMPLEADOS POR LESIONES PERSONALES (INCLUYENDO LA MUERTE), DAÑOS A LA PROPIEDAD O DAÑOS AMBIENTALES RELACIONADOS O RESULTANTES DEL USO DE LOS PRODUCTOS. 7. En caso de que se exporte un Producto, la Empresa acepta cumplir con todas las Leyes y Reglamentos de Control de Exportaciones de los Estados Unidos aplicables, y las leyes de control de exportaciones aplicables de otros países. Este Acuerdo se regirá por las leyes del estado de Wisconsin. Este Acuerdo es el Acuerdo completo y exclusivo entre Rockwell Automation y la Empresa, y reemplaza todos los acuerdos anteriores, ya sean escritos u orales, relacionados con estos Productos.

¿Necesita ayuda?

Si necesita ayuda con alguna aplicación o tiene comentarios acerca del Innovation Center, por favor contáctenos.

¿Esto me resulta útil?

Beneficios - El usuario de la configuración podrá encontrar una configuración ya elaborada de un balance de energía, con la capacidad de modelamiento dinámico de su operación, y manipular tanto en los fluidos como la cantidad de energía total de vapor de Baja, Media y Alta Presión.

 

¿Cómo puedo hacerlo funcionar?

  • Hardware
    • ControlLogix
    • CompactLogix
  • Software
    • Studio5000 (V35)
    • FT Logix Echo
    • PlantPAx Libraries 5.2
    • PlantPAx Libraries 4.2 (Steam Table)
  • Conocimientos previos 
    • Conocimientos de Studio 5000.
    • FTLogixEcho
    • PlantPAX Process Librareis
    • Termodinámica

 

Links of Interest (internal or external)

  • https://compatibility.rockwellautomation.com/Pages/MultiProductDownload.aspx?Keyword=Free&crumb=112
  • PlantPAx Display and Library Guidelines
  • Rockwell Automation Library of Steam Table Instructions Version 4.0
 
 
 
 

Guía de Implementación

 
 
 
  • Workflow step by step icon

    Paso 1

     

    Selección de la configuración

    heat-balance-using-steam-table_Image1_Studio_5000_ACD.png

    heat-balance-using-steam-table_Image1_Studio_5000_ACD

     
    Workflow step by step icon

    Paso 2

     

    Configuración de FTLogixEcho

    heat-balance-using-steam-table_Image2_FTLogixEcho_Connection.png

    heat-balance-using-steam-table_Image2_FTLogixEcho_Connection

  • Workflow step by step icon

    Paso 3

     
     

    Configuración de parámetros Iniciales

     
    heat-balance-using-steam-table_Add_On_Instruction.png

    heat-balance-using-steam-table_Add_On_Instruction

     
     
    Workflow step by step icon

    Paso 4

     
     

     

    Configuración de simulación de transmisores de presión 

     

    energy-monitor-using-optix_Step 4_1

     
     
    heat-balance-using-steam-table_Image3_Studio5000_LP_Page_1_Pressure_Simulation.png

    heat-balance-using-steam-table_Image3_Studio5000_LP_Page_1_Pressure_Simulation

  • Workflow step by step icon

    Paso 5

     
     

    Configuración de simulación de transmisores de temperatura.

     
    heat-balance-using-steam-table_Studio5000_LP_Page_2_Temperature_Simulation

    heat-balance-using-steam-table_Studio5000_LP_Page_2_Temperature_Simulation

     
     
    Workflow step by step icon

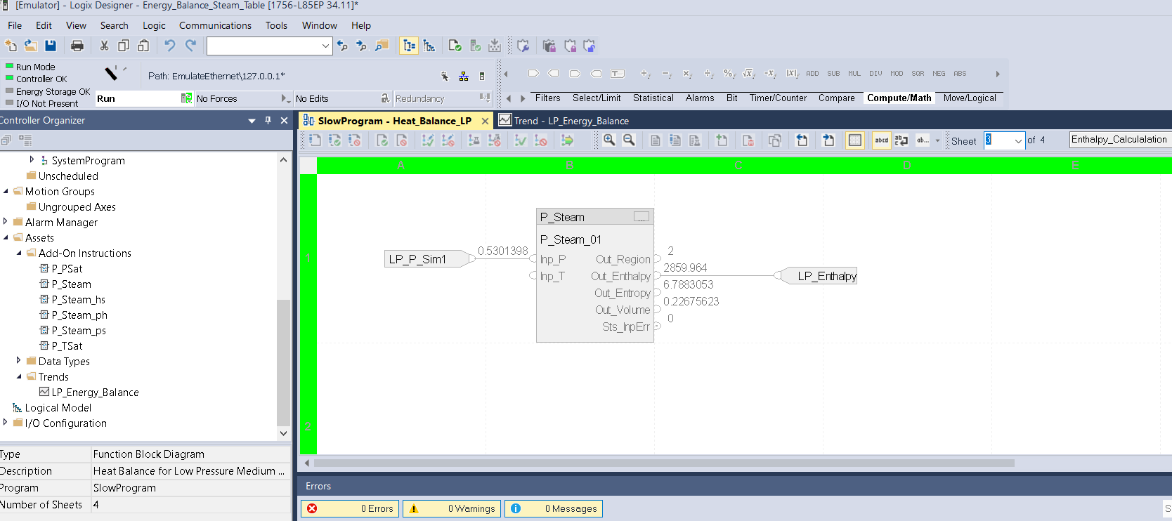
    Paso 6

     
     

    Cálculo de la Entalpia. 

     
     
     
     
    heat-balance-using-steam-table_Image5_Studio5000_LP_Page_3_Entalphy_Calculation.png

    heat-balance-using-steam-table_Image5_Studio5000_LP_Page_3_Entalphy_Calculation

  • Workflow step by step icon

    Paso 7

     

    Cálculo de la Cantidad de Energía. 

    heat-balance-using-steam-table_Image5_Studio5000_LP_Page_4_Energy_Calculation.png

    heat-balance-using-steam-table_Image5_Studio5000_LP_Page_4_Energy_Calculation

     
    Workflow step by step icon

    Paso 8

     

    Configuración de simulación de transmisores de presión.

    heat-balance-using-steam-table_Studio5000_MP_Page_1_Pressure_Simulation.png

    heat-balance-using-steam-table_Studio5000_MP_Page_1_Pressure_Simulation

  • Workflow step by step icon

    Paso 9

     

    Configuración de simulación de transmisores de temperatura.

    heat-balance-using-steam-table_Studio5000_MP_Page_2_Temperature_Simulation.png

    heat-balance-using-steam-table_Studio5000_MP_Page_2_Temperature_Simulation

    Workflow step by step icon

    Paso 10

     
     

    Cálculo de la Entalpia.

     
    heat-balance-using-steam-table_Studio5000_MP_Page_3_Entalphy_Calculation.png

    heat-balance-using-steam-table_Studio5000_MP_Page_3_Entalphy_Calculation

     
  • Workflow step by step icon

    Paso 11

     
     

    Cálculo de la Cantidad de Energía. 

     
    heat-balance-using-steam-table_Studio5000_MP_Page_4_Energy_Calculation.png

    heat-balance-using-steam-table_Studio5000_MP_Page_4_Energy_Calculation

     
     
    Workflow step by step icon

    Paso 12

     
     

    Configuración de simulación de transmisores de presión.

     
    heat-balance-using-steam-table_Studio5000_HP_Page_1_Pressure_Simulation.png

    heat-balance-using-steam-table_Studio5000_HP_Page_1_Pressure_Simulation

     
  • Workflow step by step icon

    Paso 13

     
     

    Configuración de simulación de transmisores de temperatura.

     
    heat-balance-using-steam-table_Studio5000_HP_Page_1_Temperature_Simulation.png

    heat-balance-using-steam-table_Studio5000_HP_Page_1_Temperature_Simulation

     
     
    Workflow step by step icon

    Paso 14

     
     

    Cálculo de la Entalpia.

     
    heat-balance-using-steam-table_Studio5000_HP_Page_3_Entalphy_Calculation.png

    heat-balance-using-steam-table_Studio5000_HP_Page_3_Entalphy_Calculation

     
  • Workflow step by step icon

    Paso 15

     
     

    Cálculo de la Cantidad de Energía. 

     
    heat-balance-using-steam-table_Studio5000_HP_Page_4_Energy_Calculation.png

    heat-balance-using-steam-table_Studio5000_HP_Page_4_Energy_Calculation

     
heat-balance-using-steam-table_Image1_Studio_5000_ACD.png

heat-balance-using-steam-table_Image1_Studio_5000_ACD

heat-balance-using-steam-table_Image2_FTLogixEcho_Connection.png

heat-balance-using-steam-table_Image2_FTLogixEcho_Connection

heat-balance-using-steam-table_Add_On_Instruction.png

heat-balance-using-steam-table_Add_On_Instruction

heat-balance-using-steam-table_Image3_Studio5000_LP_Page_1_Pressure_Simulation.png

heat-balance-using-steam-table_Image3_Studio5000_LP_Page_1_Pressure_Simulation

heat-balance-using-steam-table_Studio5000_LP_Page_2_Temperature_Simulation

heat-balance-using-steam-table_Studio5000_LP_Page_2_Temperature_Simulation

heat-balance-using-steam-table_Image5_Studio5000_LP_Page_3_Entalphy_Calculation.png

heat-balance-using-steam-table_Image5_Studio5000_LP_Page_3_Entalphy_Calculation

heat-balance-using-steam-table_Image5_Studio5000_LP_Page_4_Energy_Calculation.png

heat-balance-using-steam-table_Image5_Studio5000_LP_Page_4_Energy_Calculation

heat-balance-using-steam-table_Studio5000_MP_Page_1_Pressure_Simulation.png

heat-balance-using-steam-table_Studio5000_MP_Page_1_Pressure_Simulation

heat-balance-using-steam-table_Studio5000_MP_Page_2_Temperature_Simulation.png

heat-balance-using-steam-table_Studio5000_MP_Page_2_Temperature_Simulation

energy-monitor-using-optix_Step 9.png

heat-balance-using-steam-table_Studio5000_MP_Page_3_Entalphy_Calculation

heat-balance-using-steam-table_Studio5000_MP_Page_4_Energy_Calculation.png

heat-balance-using-steam-table_Studio5000_MP_Page_4_Energy_Calculation

heat-balance-using-steam-table_Studio5000_HP_Page_1_Pressure_Simulation.png

heat-balance-using-steam-table_Studio5000_HP_Page_1_Pressure_Simulation

heat-balance-using-steam-table_Studio5000_HP_Page_1_Temperature_Simulation.png

heat-balance-using-steam-table_Studio5000_HP_Page_1_Temperature_Simulation

heat-balance-using-steam-table_Studio5000_HP_Page_3_Entalphy_Calculation.png

heat-balance-using-steam-table_Studio5000_HP_Page_3_Entalphy_Calculation

heat-balance-using-steam-table_Studio5000_HP_Page_4_Energy_Calculation.png

heat-balance-using-steam-table_Studio5000_HP_Page_4_Energy_Calculation

 
 
 
 
AHIC Color Logo
 

Balance de energía usando tabla de vapor

Versión 1.0 - Septiembre de 2025

AHIC White Logo
¡Suscríbase!

Reciba directamente en su correo nuevos lanzamientos de aplicaciones y otras novedades del Innovation Center

Quiero suscribirme
  1. Chevron LeftChevron Left Página principal de Rockwell Automation
  2. Chevron LeftChevron Left Asi...
  3. Chevron LeftChevron Left Pro...
  4. Chevron LeftChevron Left Descargas
  5. Chevron LeftChevron Left Innovation Center
  6. Chevron LeftChevron Left Balance de energía usando tabla de vapor
El contenido de este sitio ha sido traducido mediante inteligencia artificial (IA) sin revisión humana o ediciones. El contenido podría contener errores o inexactitudes, y se proporciona “tal cual” sin ninguna garantía. El texto oficial es la versión en inglés del contenido.
Actualice sus preferencias de cookies para continuar.
Esta función requiere cookies para mejorar su experiencia. Actualice sus preferencias para permitir estas cookies.:
  • Cookies de Redes Sociales
  • Cookies Funcionales
  • Cookies de Performance
  • Cookies de Marketing
  • Todas las cookies
Puede actualizar sus preferencias en cualquier momento. Para más información, vea nuestro {0} Política de Privacidad
CloseClose