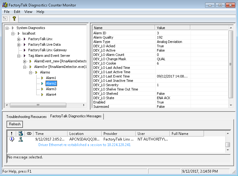
Use FactoryTalk Diagnostics Counter Monitor with FactoryTalk Alarms and Events

FactoryTalk Diagnostics Counter Monitor
shows diagnostic information about the
FactoryTalk Alarms and Events
runtime operation:
  • Device-based diagnostics counters are shown as properties under
    FactoryTalk Linx
    /AEProviders at different levels.
    DiagnosticsCounterMonitor Linked Icons PNG File Template
  • Tag-based diagnostics counters are shown as properties under Tag Alarm and Event Server at different levels.
    DiagnosticsCounterMonitor Linked Icons PNG File Template
  • OPC UA diagnostics counters are shown as properties under OPC UA Alarm at different levels.
    DiagnosticsCounterMonitor Linked Icons PNG File Template
  • Individual diagnostic items are shown as children of their corresponding group connections.
    TIP:
    To prevent performance degradation, run only one instance of
    FactoryTalk Diagnostics Counter Monitor
    at a time, and close the tool when you have finished troubleshooting.
Provide Feedback
Have questions or feedback about this documentation? Please submit your feedback here.
Normal